Learning Sources
Capire, Samples, Tutorials, Podcasts, ...
The capire Documentation
This documentation — named 'capire', italian for understand — is the official documentation for CAP. It's organized as follows:
| Section | Description |
|---|---|
| |
| |
Release notes and release schedule. About support channels, community, ... |
Callouts and Alerts
We use GitHub-flavored alerts to highlight important information in our documentation. Here are the different types of alerts or callouts you may encounter:
INFO
Useful information that users should know, less important than notes.
NOTE
Useful information that users should know even when skimming content.
TIP
Helpful advice for doing things better or more easily.
IMPORTANT
Key information users need to know to achieve their goal.
WARNING
Urgent info that needs immediate attention to avoid problems.
CAUTION
Advises about risks or negative outcomes of certain actions.
DANGER
Advises about risks or negative outcomes of certain actions.
The capire Samples
The capire samples at https://github.com/capire are the official and curated collection of samples for the SAP Cloud Application Programming Model, maintained by the CAP team.
Featured Samples
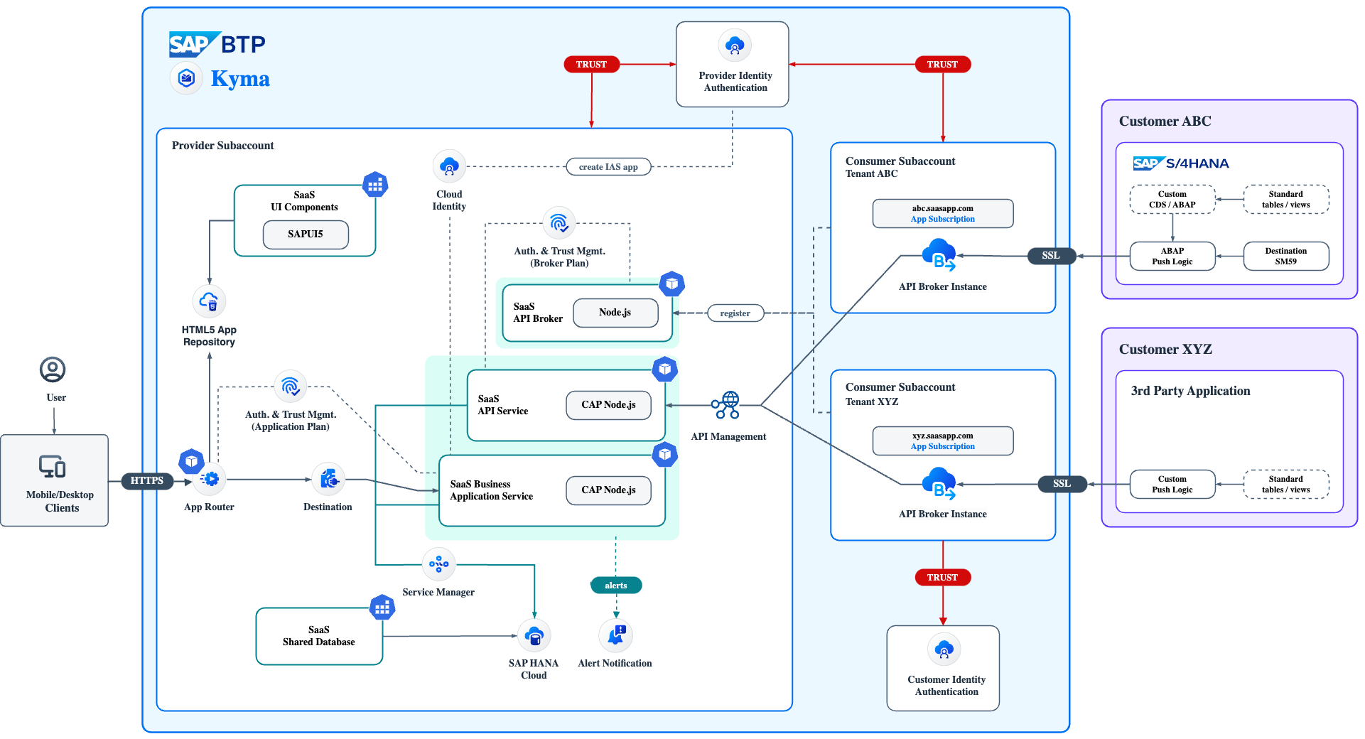
Partner Reference App
The Partner Reference Application provides a “golden path” for SaaS providers on SAP Business Technology Platform (SAP BTP), featuring:
- centralized identity and access management,
- a common launchpad,
- cross-application front-end navigation,
- and secure back-channel integration.
You also find the bill of materials and a sizing example. This addresses the question "Which BTP resources do I need to subscribe to and in what quantities?" and serves as a basis for cost calculation.

Star Wars App
SWAPI - the Star Wars API, a CAP-based adaptation of swapi.dev, a Python-based app that exposed data from the Star Wars movies. The many bi-directional, many-to-many relationships with the data provide a good basis for an SAP Cloud Application Programming Model and Fiori Draft UI sample.

BTP SuSaaS App
The Sustainable SaaS (SuSaaS) sample application has been built in a partner collaboration to help interested developers, partners, and customers in developing multitenant Software as a Service applications using CAP and deploying them to the SAP Business Technology Platform (SAP BTP).
The qmacro Series

SAP Developer Advocate DJ Adams has compiled a vast number of learning resources around CAP, published under the umbrella of qmacro, which are most recommended to both beginners and advanced users of CAP:
Videos
- The Art and Science of CAP (with Daniel Hutzel)
- Under the hood: CDS Expressions in CAP (with Patrice Bender)
- Expert sessions: Getting started with CAP Node.js (with Daniel Schlachter)
- Back to basics: CAP Node.js
- Back to basics: Managed associations in CAP
- Good to know: CAP Node.js
- How things work: CAP Node.js plugins
- Hands-on SAP Dev general live stream series
- Did you know? featuring CAP topics
Blog post series
- The Art and Science of CAP
- Local-first dev with CAP Node.js
- Under the hood: CDS Expressions in CAP
- Modules, modularity & reuse in CDS models
- CAP Node.js Plugins
- All posts tagged with 'cap'
Selected individual articles
- Shift left with CAP
- Five reasons to use CAP
- Flattening the hierarchy with mixins
- A reCAP intro to the cds REPL
- A deep dive into OData and CDS annotations
- Using @capire modules from GitHub Packages
- Modelling contained-in relationships with compositions in CDS
- A simple exploration of status transition flows in CAP
Workshop exercise content
- Service integration with SAP Cloud Application Programming Model
- Stay cool, stay local: CAP local development workshop
- Hands-on with CAP CDS
Miscellaneous
- The 'capref' collection – Axioms, Best Practices and Features
- Integrating an external API into a CAP service
SAP Learning Sources
Hands-Ons & CodeJams
- TechEd 2023 Hands-On AD264 – Build Extensions with CAP
- TechEd 2022 Hands-On AD264 – Verticalization, Customization, Composition
Blog Posts & Other Material
- Hybrid Testing and Alternative DBs
by Thomas Jung - Consume External Services
by Thomas Jung - Building a CAP app in 60 min
by Martin Stenzig - Surviving and Thriving with the SAP Cloud Application Programming Model
by Max Streifeneder (2023) - Multitenant SaaS applications on SAP BTP using CAP? Tried-and-True!
by Martin Frick (2022)
